Integrate Your Operational Data with Any System with IEC 104 Server (IEC 60870-5-104)
Integrate Your Operational Data with Any System with IEC 104 Server (IEC 60870-5-104)
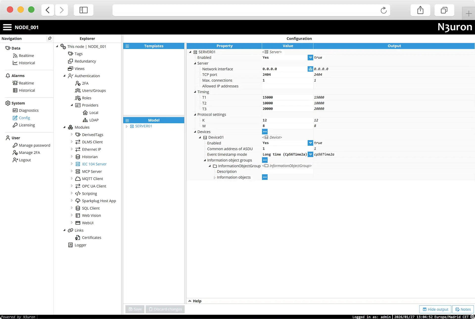
The IEC 104 Server module allows you to expose any data within N3uron to Enterprise and Industrial Platforms using the IEC 60870-5-104 protocol. It acts as a bridge between your field data (Modbus, OPC UA, DLMS, MQTT, DNP, Siemens, etc) and SCADA systems, utility control centers, dispatching systems and other utility-grade platforms, ensuring standard-compliant communication in energy and utility sectors.
The IEC 104 Server module acts as a powerful protocol converter, transforming data from disparate systems into standard IEC 60870-5-104 format. Built for high-reliability power automation, it provides interoperable IEC 60870-5-104 server endpoints for seamless SCADA communication and data exchange.
IEC 104 Server offers reliable communication and data delivery to connected systems, supporting both unsolicited and interrogation-based communication. It also enables external systems to control your infrastructure through Direct Execute.
With full support for monitoring information and control information objects, it ensures seamless integration and efficient management, enabling you to effectively monitor and control your industrial systems.
IEC 104 Server provides flexibility by responding to General and Group Interrogations, supporting all major ASDUs for improved data exchange. This ensures external applications can retrieve data with precision, making it easier to manage operational data efficiently.


IEC 104 Server provides flexibility by responding to General and Group Interrogations, supporting all major ASDUs for improved data exchange. This ensures external applications can retrieve data with precision, making it easier to manage operational data efficiently.
IEC 104 Server is fully scalable, supporting an unlimited number of connections. It can easily grow with your operations, enabling unlimited tag support for comprehensive monitoring and control. Its versatility ensures compatibility with various data types, allowing for tailored data management to fit the unique needs of your industry.



Integrate the IEC 104 Server into your existing N3uron ecosystem to create a unified data hub. By combining acquisition and server capabilities within a single Node, you simplify your architecture, reducing the need for multiple gateways and ensuring a seamless, secure flow of information to any external application.

Multi-Master Support: Allow multiple upstream systems and external applications to connect and query data simultaneously from a single Node.

Flexible Data Transmission: Optimize communication using Spontaneous Reporting (Change of State), Cyclic Transmission, and Background scans.

Comprehensive Command Support: Execute remote control operations with full support for Single and Double commands. It also includes set-point command capabilities with specific qualifiers, ensuring precise control over industrial assets.

Comprehensive Interrogation: Ensure precise data retrieval with support for both General and Group Interrogation options.

Streamlined ASDU Mapping: Easily map N3uron tags to standard Information Object Addresses (IOA) with compatibility for all major ASDUs.

Unlimited Scalability: No restrictions on the number of tags or concurrent connections, allowing your system to grow without licensing barriers.

Multi-Master Support: Allow multiple upstream systems and external applications to connect and query data simultaneously from a single Node.

Flexible Data Transmission: Optimize communication using Spontaneous Reporting (Change of State), Cyclic Transmission, and Background scans.

Comprehensive Command Support: Execute remote control operations with full support for Single and Double commands. It also includes set-point command capabilities with specific qualifiers, ensuring precise control over industrial assets.

Comprehensive Interrogation: Ensure precise data retrieval with support for both General and Group Interrogation options.

Streamlined ASDU Mapping: Easily map N3uron tags to standard Information Object Addresses (IOA) with compatibility for all major ASDUs.

Unlimited Scalability: No restrictions on the number of tags or concurrent connections, allowing your system to grow without licensing barriers.
N3uron is compatible with all major SCADA systems, including our fully integrated Web Vision SCADA solution for easy integration.
Avoid data loss with N3uron’s built-in Store&Forward mechanism, ensuring data continuity even during connectivity interruptions.
N3uron’s modular platform allows you to extend functionality by adding new modules as needed.
N3uron operates on both Windows and Linux, offering access and configuration from any device.
N3uron licenses support unlimited tags, devices, and clients, giving you complete flexibility.
N3uron provides a fully web-based interface for remote monitoring and management, following trusted IT standards like MQTT, OPC UA, REST, SQL, and JSON.
N3uron is compatible with all major SCADA systems, including our fully integrated Web Vision SCADA solution for easy integration.
Avoid data loss with N3uron’s built-in Store&Forward mechanism, ensuring data continuity even during connectivity interruptions.
N3uron’s modular platform allows you to extend functionality by adding new modules as needed.
N3uron operates on both Windows and Linux, offering access and configuration from any device.
N3uron licenses support unlimited tags, devices, and clients, giving you complete flexibility.
N3uron provides a fully web-based interface for remote monitoring and management, following trusted IT standards like MQTT, OPC UA, REST, SQL, and JSON.
FAQs
The N3uron IEC 104 Server module is a software gateway that enables seamless data integration between industrial assets and upstream systems. It acts as a protocol converter, exposing data from any source within N3uron (such as Modbus, OPC UA, MQTT, or DNP3) to SCADA systems, utility control centers, and Dispatching platforms using the standard IEC 60870-5-104 protocol.
The module offers unlimited scalability with no licensing restrictions on tags or connections, ensuring it can grow with your operations. It simplifies architecture by combining data acquisition and server capabilities in a single node and provides reliable data delivery via N3uron’s built-in Store&Forward mechanism—when used in an architecture with N3uron Links—to prevent data loss during connectivity interruptions.
N3uron supports a comprehensive range of Application Service Data Units (ASDUs) for both monitoring and control. This includes Single-point (M_SP_NA_1) and Double-point (M_DP_NA_1) information, Normalized (M_ME_NA_1) and Scaled (M_ME_NB_1) values, Bit strings (M_BO_NA_1), and Floating-point values (M_ME_NC_1). It allows easy mapping of N3uron tags to standard Information Object Addresses (IOA).
Yes, the module supports Direct Execute for remote infrastructure control. It includes full support for Single (C_SC_NA_1) and Double (C_DC_NA_1) commands, as well as set-point command capabilities, allowing external systems to perform precise operations on connected industrial assets.
The IEC 104 Server is designed to respond flexibly to both General Interrogations (GI) and specific Group Interrogations. This ensures that external applications and SCADA masters can retrieve precise, synchronized data states whenever required, in addition to receiving spontaneous changes of state (unsolicited reporting).
Yes, it is fully compatible with all major utility-grade platforms and SCADA systems that support the IEC 60870-5-104 standard. It facilitates interoperability by acting as a bridge between disparate field protocols and centralized control systems.
N3uron utilizes an unlimited licensing model. The IEC 104 Server license supports an unlimited number of tags, devices, and client connections, allowing users to expand their system without facing additional costs or licensing barriers.
Yes, starting with N3uron version 1.22, the IEC 104 Server module is covered under a long-term support (LTS) policy, guaranteeing updates, security patches, and improvements for five years from the release date.
Try N3uron’s free demo for yourself!
Full-featured demo mode (two-hour demo)
Some companies who have trusted in N3uron
N3uron software is an Industrial Edge Platform for IIoT and DataOps that streamlines the flow of data between industrial systems and business applications, either on-premise or in the cloud. N3uron provides an out-of-the-box solution for data standardization, normalization and contextualization, seamless integration with industrial and IT systems, efficient information management, and unparalleled scalability and security. The N3uron platform makes it easier for operations teams to aggregate, manage and analyze industrial data, resulting in enhanced productivity and informed decision-making. Whether you're looking to optimize your operations, reduce downtime or improve product quality, the N3uron platform is the answer.
CONTRIBUTING MEMBER
N3uron is a Contributing Member of the Eclipse Foundation, actively participating in the development of their robust ecosystem. By leveraging EF technologies, we offer innovative products and services that drive our corporate strategy forward. N3uron is Sparkplug Compatible Software.


DLMS® UA MEMBER
N3uron is a member of the DLMS® User Association, the global community that drives standardization in the energy and water industry. Being part of the DLMS UA represents N3uron's commitment to advancing smart metering and energy management solutions.
FOLLOW US
N3uron Connectivity Systems • Paseo de la Castellana, 257, South Tower, 1st floor; Madrid, 28046, Spain • +34 911 841 938 • [email protected]
N3uron software is an Industrial Edge Platform for IIoT and DataOps that streamlines the flow of data between industrial systems and business applications, either on-premise or in the cloud. N3uron provides an out-of-the-box solution for data standardization, normalization and contextualization, seamless integration with industrial and IT systems, efficient information management, and unparalleled scalability and security. The N3uron platform makes it easier for operations teams to aggregate, manage and analyze industrial data, resulting in enhanced productivity and informed decision-making. Whether you're looking to optimize your operations, reduce downtime or improve product quality, the N3uron platform is the answer.
CONTRIBUTING MEMBER
N3uron is a Contributing Member of the Eclipse Foundation, actively participating in the development of their robust ecosystem. By leveraging EF technologies, we offer innovative products and services that drive our corporate strategy forward. N3uron is Sparkplug Compatible Software.


CONTRIBUTING MEMBER
N3uron is a Contributing Member of the Eclipse Foundation, actively participating in the development of their robust ecosystem. By leveraging EF technologies, we offer innovative products and services that drive our corporate strategy forward. N3uron is Sparkplug Compatible Software.
FOLLOW US
N3uron Connectivity Systems • Paseo de la Castellana, 91, 4º, 1; Madrid, 28046, Spain • +34 911 841 938 • [email protected]
N3uron software is an Industrial Edge Platform for IIoT and DataOps that streamlines the flow of data between industrial systems and business applications, either on-premise or in the cloud. N3uron provides an out-of-the-box solution for data standardization, normalization and contextualization, seamless integration with industrial and IT systems, efficient information management, and unparalleled scalability and security. The N3uron platform makes it easier for operations teams to aggregate, manage and analyze industrial data, resulting in enhanced productivity and informed decision-making. Whether you're looking to optimize your operations, reduce downtime or improve product quality, the N3uron platform is the answer.
CONTRIBUTING MEMBER
N3uron is a Contributing Member of the Eclipse Foundation, actively participating in the development of their robust ecosystem. By leveraging EF technologies, we offer innovative products and services that drive our corporate strategy forward. N3uron is Sparkplug Compatible Software.


DLMS® UA MEMBER
N3uron is a member of the DLMS® User Association, the global community that drives standardization in the energy and water industry. Being part of the DLMS UA represents N3uron's commitment to advancing smart metering and energy management solutions.
FOLLOW US
N3uron Connectivity Systems • Paseo de la Castellana, 91, 4º, 1; Madrid, 28046, Spain • +34 911 841 938 • [email protected]